LogoBestBlogs.dev

BestBlogs.dev Highlights Issue #16

Dear friends,

👋 Welcome to this week's curated article selection from BestBlogs.dev!

🚀 In this edition, we spotlight the latest breakthroughs, innovative applications, and industry dynamics in the AI field, bringing you the essence of model advancements, development tools, product innovations, and market strategies. Let's dive into the cutting-edge developments in AI!

🧠 AI Models and Technologies: Performance Leaps, Capability Expansions

  • xAI unveils Grok-2, a large language model (LLM) ranking fourth on the LMSYS Chatbot Arena, closely trailing GPT-4o in performance.
  • Zhipu AI introduces GLM-4-Long, boasting a 1M token context length and competitive pricing, ideal for extensive document processing.
  • Mianwei AI's MiniCPM-V 2.6 achieves state-of-the-art (SOTA) performance in multimodal tasks, surpassing GPT-4V in single-image, multi-image, and video understanding on edge devices.

💻 AI Development and Tools: Boosting Efficiency, Slashing Costs

  • Claude, Google, and others roll out long text caching features, dramatically reducing processing costs by up to 90% for lengthy texts.
  • TensorFlow Lite enhances LLM inference on edge devices, significantly improving performance and energy efficiency.
  • GitHub introduces Copilot Autofix, tripling the speed of code security fixes and markedly enhancing developer productivity.

🎯 AI Products and Applications: Innovations in Action, Enhanced User Experiences

  • Google launches Gemini Live, showcasing advanced AI conversational capabilities and seamless multi-app integration on mobile devices.
  • Cosine debuts Genie, an AI engineer outperforming peers in autonomous coding, bug fixing, and various development tasks.
  • AI technologies are transforming news media, education, and child companionship, revolutionizing content creation, learning experiences, and user interactions.

🌐 AI Industry Dynamics: Navigating Opportunities and Challenges

  • Industry experts, including Li Mu and Wang Hua, predict AI could generate opportunities ten times greater than mobile internet, while acknowledging challenges like tech bubbles and data security.
  • AI hardware (e.g., AI glasses) and embodied intelligence emerge as promising research areas, poised for explosive growth in the next 3-4 years.
  • Mixture of Experts (MoE) models gain traction as a solution to enhance efficiency and address computational resource constraints in large AI models.

🔗 Intrigued to learn more? Click through to read the full articles and gain deeper insights!

1

Grok-2 Released, Capable of Image Generation and Matching GPT-4o's Performance, Musk: Development Speed is Like a Rocket

机器之心jiqizhixin.com08-141597 words (7 minutes)AI score: 93 🌟🌟🌟🌟🌟
Grok-2 Released, Capable of Image Generation and Matching GPT-4o's Performance, Musk: Development Speed is Like a Rocket

xAI officially launched the Grok-2 large language model on Wednesday afternoon, Beijing time, marking a significant advancement following Grok-1.5. Grok-2 demonstrated exceptional performance on the LMSYS leaderboard in Chatbot Arena, closely trailing GPT-4o and securing fourth place, surpassing Claude 3.5 Sonnet and GPT-4-Turbo. The model exhibits outstanding capabilities in coding, complex problem-solving, and mathematics. Grok-2 is available in two versions: Grok-2 and Grok-2 mini, currently accessible to Grok users on the X Platform, particularly X Premium and Premium+ subscribers. Furthermore, Grok-2 excels in multimodal tasks such as visual mathematical reasoning and document-grounded question answering. xAI plans to provide Grok-2 and Grok-2 mini through an enterprise API and enhance its security features, including multi-factor authentication. Musk expressed pride in the rapid development of Grok-2, comparing it to 'a rocket'.

2

Large Model Price Drop Brings New Player - Claude, Long Text Caching Feature, Up to 90% Cost Savings

Founder Parkmp.weixin.qq.com08-151730 words (7 minutes)AI score: 92 🌟🌟🌟🌟🌟
Large Model Price Drop Brings New Player - Claude, Long Text Caching Feature, Up to 90% Cost Savings

Claude's API long text caching feature allows the model to memorize entire books or codebases, reusing them directly in subsequent requests, significantly reducing latency and costs for processing long texts. This feature is suitable for scenarios requiring frequent long text processing, such as dialogue expansion, code autocompletion, large document processing, etc. The article compares caching pricing strategies of different models, emphasizing that the more frequently the cache is read, the more significant the cost savings. It's worth noting that this feature is not unique to Claude; Google's Gemini, domestic Kimi, and DeepSeek teams have also implemented similar technology.

3

GLM-4-Long: Long, Lossless, Understanding Complex Semantics, More Affordable

智谱mp.weixin.qq.com08-131750 words (7 minutes)AI score: 93 🌟🌟🌟🌟🌟
  • GLM-4-Long is a language model supporting a 1M context length, capable of processing texts up to 1.5-2 million words, suitable for translating long documents, analyzing financial reports, extracting key information, and other complex tasks.
  • The model is highly competitive in terms of price, with input and output costs at 0.001 yuan per thousand tokens.
  • GLM-4-Long has undergone multiple technical iterations, integrating a wealth of research results in the field of long texts, and possesses lossless information processing capabilities.
  • The model is applicable to various application scenarios including financial report analysis, scientific paper analysis, novel analysis, and has improved the quality of information extraction and document summarization.
4

Welcome Falcon Mamba: The first strong attention-free 7B model

Hugging Face Bloghuggingface.co08-121463 words (6 minutes)AI score: 92 🌟🌟🌟🌟🌟
Welcome Falcon Mamba: The first strong attention-free 7B model

Falcon Mamba, developed by the Technology Innovation Institute (TII) in Abu Dhabi, is a novel 7B parameter model based on the Mamba architecture. This architecture, utilizing Selective State Space Models (SSLMs), overcomes the limitations of traditional transformers in handling long sequences without increasing compute and memory costs. Falcon Mamba's unique design, including RMS normalization layers, allows it to efficiently process sequences of any length, particularly on a single 24GB A10 GPU. The model has been trained on 5500GT of data, including RefinedWeb and high-quality technical data, and has shown competitive performance against existing state-of-the-art models, especially in sequence processing tasks. Falcon Mamba is now integrated into the Hugging Face ecosystem, offering various API and quantization options for research and application use.

5

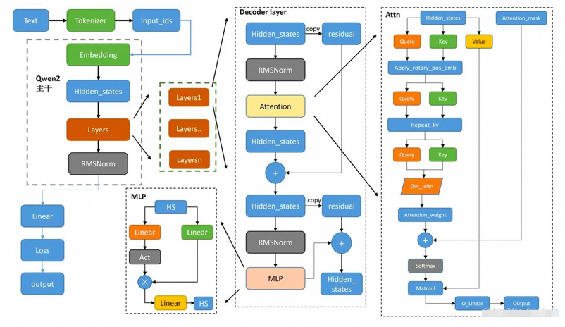
Exploring the Secrets: How Long Does It Take to Pre-train a 72B Model?

阿里云开发者mp.weixin.qq.com08-138092 words (33 minutes)AI score: 91 🌟🌟🌟🌟🌟
Exploring the Secrets: How Long Does It Take to Pre-train a 72B Model?

This article explores the time, resources, and computational power required to pre-train a 72-billion-parameter Qwen2-72B model. It begins by introducing the computational power demand formulas for pre-training models, considering the impact of dataset token numbers and model parameter quantities. The article then analyzes the core role of matrix multiplication in large model calculations and the computational power allocation of the Embedding layer and Transformer layer. Furthermore, it explains the implementation of the Qwen2Attention multi-head attention mechanism, emphasizing the use of sliding window attention and rotational position embedding. Finally, it analyzes the key technical steps in the pre-training process, such as rotational position embedding, attention weight calculation, and output processing, as well as the impact of batch size on GPU performance and the computational power demand of backpropagation. The article also highlights challenges encountered during pre-training and discusses optimization solutions.

6

OpenAI Leaker Turns Out to Be an Agent? Stanford-affiliated Startup Launches New Generation Agent AgentQ

Founder Parkmp.weixin.qq.com08-142734 words (11 minutes)AI score: 92 🌟🌟🌟🌟🌟
OpenAI Leaker Turns Out to Be an Agent? Stanford-affiliated Startup Launches New Generation Agent AgentQ

MultiOn, a Stanford-affiliated startup, has launched a new generation AI agent, Agent Q. This agent integrates Monte Carlo Tree Search (MCTS) and Direct Preference Optimization (DPO) algorithms, along with an AI self-critique mechanism, significantly improving agent performance and success rate in complex tasks. Agent Q has demonstrated a 95.4% success rate in web operations and real-world tasks, achieving breakthrough progress in technical architecture and performance evaluation.

7

MiniCPM-V 2.6: 8B Parameter Multimodal Model Outperforms GPT-4V on Edge

Hugging Facemp.weixin.qq.com08-144563 words (19 minutes)AI score: 92 🌟🌟🌟🌟🌟
MiniCPM-V 2.6: 8B Parameter Multimodal Model Outperforms GPT-4V on Edge

Facewall Intelligence's 'Little Cannon' MiniCPM-V 2.6 model is a new generation of edge multimodal models, achieving comprehensive superiority over GPT-4V in single image, multi-image, and video understanding with only 8B parameters. This model has achieved SOTA results on multiple authoritative evaluation platforms including OpenCompass, Mantis-Eval, and Video-MME. MiniCPM-V 2.6 not only surpasses the multimodal champion Gemini 1.5 Pro and the rising star GPT-4o mini in single image understanding but also achieves SOTA in open-source models in multi-image joint understanding and video understanding, surpassing GPT-4V. Additionally, the model first implements real-time video comprehension, multi-image joint understanding and reasoning, multi-image in-context learning with visual analogy, and multi-image optical character recognition on the edge, significantly enhancing the multimodal capabilities of edge models. The launch of MiniCPM-V 2.6 marks a significant breakthrough in performance and functionality for edge multimodal models, opening up new possibilities for edge AI applications.

8

Tsinghua Tang Jie Research Group's New Work: Generating 20,000 Characters in One Go, Large Models Embrace Long Output

量子位qbitai.com08-151250 words (5 minutes)AI score: 90 🌟🌟🌟🌟
Tsinghua Tang Jie Research Group's New Work: Generating 20,000 Characters in One Go, Large Models Embrace Long Output

Tsinghua University's Tang Jie Research Group, in collaboration with Zhipu AI, addresses the limitations of large models in long-text generation by proposing a new method called AgentWrite, which significantly increases the output length by expanding the LLM output window. Research finds that the main reason for the limited output length of existing models is the lack of long-text samples in the training data. AgentWrite breaks down the ultra-long text generation task into multiple sub-tasks, each handling a segment, thereby overcoming this limitation. The team also generates a dataset called LongWriter-6k, containing 6,000 long output samples, and proposes LongBench-Write for evaluating model performance. Experimental results show that using AgentWrite significantly increases the output length of models such as GLM-4-9B, with the longest output reaching 20,000 characters. In the future, the team will further expand the output length and quality, and explore how to improve efficiency without sacrificing generation quality.

9

Flux, the New King of AI Image Generation: Even Midjourney Takes Notice

极客公园mp.weixin.qq.com08-134202 words (17 minutes)AI score: 91 🌟🌟🌟🌟🌟
Flux, the New King of AI Image Generation: Even Midjourney Takes Notice

This article introduces Flux, a groundbreaking AI image generation model developed by Black Forest Labs. Its unique hybrid architecture and 120 billion parameters have led to significant advancements in image detail, prompt response, style diversity, and scene complexity. Notably, Flux excels in generating human images with remarkable realism, particularly in capturing the intricacies of hands. Its open-source strategy has facilitated widespread adoption across multiple model platforms, further boosting its popularity and applications. The article also explores the competitive landscape of AI image generation, highlighting the rivalry between open-source and closed-source models, and analyzes how Flux has carved its niche in this field. Looking ahead, Black Forest Labs plans to develop text-to-video generation models, signifying the continued evolution of AI generation technology.

10

Training a 11.6 Billion-Parameter Text-to-Image Model for $1890: 118 Times Cheaper than Stable Diffusion

新智元mp.weixin.qq.com08-123193 words (13 minutes)AI score: 91 🌟🌟🌟🌟🌟
Training a 11.6 Billion-Parameter Text-to-Image Model for $1890: 118 Times Cheaper than Stable Diffusion

Researchers from the University of California, Irvine, and other institutions have developed a method to significantly reduce the training cost of diffusion models. By employing innovative strategies such as delayed masking, Mixture of Experts (MoE), and hierarchical expansion, they successfully reduced the training cost of an 11.6 billion-parameter diffusion model to $1890, a significant reduction compared to Stable Diffusion and other models. Notably, the generated image quality of this model remains high, outperforming in multiple performance metrics, including FID, and approaching Stable Diffusion 1.5 and DALL·E 2. This breakthrough opens the door for more researchers and developers to train large pre-trained models, providing new insights for future low-cost, high-performance AI model development.

11

More Efficient RAG Text Retrieval and Ranking: Multilingual GTE Series Models Open-Sourced

魔搭ModelScope社区mp.weixin.qq.com08-145439 words (22 minutes)AI score: 91 🌟🌟🌟🌟🌟
More Efficient RAG Text Retrieval and Ranking: Multilingual GTE Series Models Open-Sourced

GTE Multilingual Series Models , open-sourced by Tongyi Lab, excel in Retrieval-Augmented Generation (RAG) text retrieval and ranking tasks. This series of models addresses the limitations of traditional BERT models by improving model structure and training methods, supporting long document processing, multilingual support, elastic embedding, and sparse embedding. In evaluations across multiple datasets, the GTE models have shown superior performance in retrieval and ranking tasks compared to similar models, while maintaining efficient inference speeds.

12

Latest Research Progress on Mixture-of-Experts (MoE) from ACL 2024 Accepted Papers

大模型智能mp.weixin.qq.com08-145225 words (21 minutes)AI score: 90 🌟🌟🌟🌟
  1. DeepSeekMoE improves model performance by increasing the number of experts and enhancing Expert Specialization through expert splitting.

  2. Dynamic MoE introduces a threshold-based dynamic routing method. This method dynamically selects experts based on token needs, thereby improving computational efficiency.

  3. XMoE significantly reduces the number of experts by splitting them and using threshold-based routing. This approach maintains performance and enhances parameter efficiency.

  4. HyperMoE leverages hypernetworks to generate cross-expert information, enhancing model performance.

  5. Expert SparsityPublic proposes expert pruning and dynamic expert skipping strategies to optimize model size and computational overhead during inference.

  6. MixLoRA enhances model efficiency by replacing experts in the MoE model with LoRA vectors, leveraging LoRA's low-rank properties.

  7. ESFT improves fine-tuning efficiency by introducing a task-specific expert-based fine-tuning method, which only fine-tunes the experts activated by specific tasks.

13

Taking AI Visualization to the Next Level | Compressing LLM Principles into 5-Second Animations! SD Text-to-Image Full Process Gif; Prompt Visualization Latest Play; Tsinghua's Most Comprehensive AI Terminology List…

ShowMeAI研究中心mp.weixin.qq.com08-143472 words (14 minutes)AI score: 90 🌟🌟🌟🌟
Taking AI Visualization to the Next Level | Compressing LLM Principles into 5-Second Animations! SD Text-to-Image Full Process Gif; Prompt Visualization Latest Play; Tsinghua's Most Comprehensive AI Terminology List…

This article introduces multiple AI visualization tools, helping readers understand the complex principles of AI models. The article focuses on LLM Visualization, Transformer Explainer, Diffusion Explainer, and CNN Explainer, which use interactive images and animations to make complex AI concepts more intuitive and easy to understand. Additionally, the article mentions Tsinghua University's machine learning terminology list, providing over 500 AI terms with classification and translation resources, further enhancing the depth and breadth of learning.

14

Dify v0.7.0: Session Variables & Variable Assignment - Enhancing Precise Memory Functions in LLM Applications

Difymp.weixin.qq.com08-141472 words (6 minutes)AI score: 91 🌟🌟🌟🌟🌟
Dify v0.7.0: Session Variables & Variable Assignment - Enhancing Precise Memory Functions in LLM Applications

Dify v0.7.0 introduces session variables and variable assignment, addressing the shortcomings in memory management of LLM applications, enabling more flexible and precise storage and reference of key information. Session variables support multiple data types and work in conjunction with variable assignment to write or update information. These features enhance the practical application capabilities of LLM applications in production environments and expand their potential in complex scenarios such as outpatient guidance, dialogue summarization, and data analysis.

15

How Meta animates AI-generated images at scale

Engineering at Metaengineering.fb.com09-101944 words (8 minutes)AI score: 92 🌟🌟🌟🌟🌟
How Meta animates AI-generated images at scale

Meta AI has introduced a new feature that allows users to generate short animations from AI-generated images, addressing the challenges of scaling such services. The article details the various optimizations and techniques used to ensure the feature operates efficiently at scale, serving billions of users with fast generation times and minimal errors. Key optimizations include reducing floating-point precision, improving temporal-attention expansion, leveraging DPM-Solver to reduce sampling steps, combining guidance and step distillation, and PyTorch optimizations. Additionally, the article discusses the deployment challenges, such as managing global traffic and ensuring GPU availability for other critical tasks within the company. By implementing a traffic management system and optimizing retry settings, Meta AI has achieved high availability and a low failure rate for the image animation service.

16

Long Context RAG Performance of LLMs

Databricksdatabricks.com08-124583 words (19 minutes)AI score: 91 🌟🌟🌟🌟🌟
Long Context RAG Performance of LLMs

With the increasing context lengths of large language models like Anthropic Claude (200k), GPT-4-turbo (128k), and Google Gemini 1.5 pro (2 million), developers can incorporate more documents into their RAG applications. We conducted over 2,000 experiments on 13 popular open-source and commercial large language models to assess their performance on various domain-specific datasets. Our findings include:

  1. Retrieving more documents is generally beneficial: Retrieving more information for a given query increases the likelihood of passing relevant information to the LLM, thus improving overall RAG system performance. Modern LLMs with longer context lengths can take advantage of this to enhance performance.
  2. Longer context is not always optimal for RAG: Most models' performance decreases after a certain context size. Notably, Llama-3.1-405b's performance starts to decline after 32k tokens, GPT-4-0125-preview after 64k tokens, and only a few models can maintain consistent long-context RAG performance across all datasets.
  3. Models fail on long context in highly distinct ways: We conducted deep dives into the long-context performance of Llama-3.1-405b, GPT-4, Claude-3-sonnet, DBRX, and Mixtral, identifying unique failure patterns such as rejecting due to copyright concerns or always summarizing the context. Many behaviors suggest a lack of sufficient long-context post-training.
17

Delight your customers with great conversational experiences via QnABot, a generative AI chatbot

AWS Machine Learning Blogaws.amazon.com08-152911 words (12 minutes)AI score: 91 🌟🌟🌟🌟🌟
Delight your customers with great conversational experiences via QnABot, a generative AI chatbot

QnABot on AWS, an AWS Solution, now offers seamless integration with Amazon Bedrock, providing access to advanced foundational models (FMs) and Knowledge Bases for Amazon Bedrock. This integration empowers enterprises to enhance customer experiences through natural language understanding (NLU)-driven chatbots that deliver accurate and contextual responses. By leveraging Amazon Bedrock's FMs, QnABot can generate text embeddings for semantic question matching, improving accuracy and reducing manual tuning efforts. Additionally, the integration with Knowledge Bases for Amazon Bedrock allows for the retrieval of specific data from private sources, enhancing the chatbot's ability to provide precise and relevant answers. Furthermore, QnABot's text generation and query disambiguation capabilities, powered by Amazon Bedrock's LLMs, enable the creation of more engaging and human-like conversational experiences. These capabilities minimize the need for extensive manual content creation and improve question matching accuracy, especially when using knowledge bases or the Amazon Kendra fallback feature.

18

What are AI agents and why do they matter?

The GitHub Bloggithub.blog08-131719 words (7 minutes)AI score: 90 🌟🌟🌟🌟

The article from The GitHub Blog discusses the growing importance of AI agents, particularly those driven by large language models (LLMs), in the software development industry. It draws analogies between AI agents and tools like Roomba, illustrating how these agents can autonomously execute tasks and achieve complex goals with minimal supervision. The integration of LLMs with external tools has significantly enhanced their capabilities, leading to the creation of advanced AI agents like AutoGPT and GitHub Copilot. The article also explores the technical aspects of AI agents, including their planning, memory, and tool usage capabilities, while addressing the challenges of debugging and evaluating these systems. GitHub's initiatives, such as Copilot Workspace, are highlighted as examples of how AI agents are being used to streamline development processes and improve productivity.

19

Streamlining LLM Inference at the Edge with TFLite

Google Developers Blogdevelopers.googleblog.com08-131152 words (5 minutes)AI score: 91 🌟🌟🌟🌟🌟
Streamlining LLM Inference at the Edge with TFLite

The article from the Google Developers Blog details advancements in TensorFlow Lite (TFLite) aimed at optimizing inference for Large Language Models (LLMs) at the edge. Key improvements include the introduction of a new cache provider interface in the XNNPack library, which significantly enhances weight caching efficiency. The use of memory-mapped files (mmap) further optimizes performance by reducing startup latency and peak memory usage. These enhancements enable cross-process weight sharing, streamline memory management, and simplify the user experience. Benchmarks show substantial performance gains across various models, emphasizing the importance of these developments for real-time applications.

20

InfoQ AI, ML, and Data Engineering Trends in 2024

InfoQinfoq.com08-149815 words (40 minutes)AI score: 92 🌟🌟🌟🌟🌟

The InfoQ AI, ML, and Data Engineering Trends in 2024 podcast, hosted by Srini Penchikala, features industry experts discussing the latest developments in AI and ML. The conversation covers the shift towards open-source models, the growing importance of Retrieval Augmented Generation (RAG), and the emergence of small language models and AI-powered hardware. The panelists also delve into the advancements in generative AI, particularly the impact of ChatGPT and Google Gemini, and discuss the practical applications of multi-modal models, especially OCR capabilities. Additionally, the debate over the effectiveness of longer context windows versus traditional RAG methods is highlighted.

21

Top Google Cloud AI courses for summer learning

Google Cloud Blogcloud.google.com08-14932 words (4 minutes)AI score: 90 🌟🌟🌟🌟
Top Google Cloud AI courses for summer learning

This article introduces a learning roadmap featuring Google Cloud AI courses designed to enhance generative AI skills. Through Google Cloud Skills Boost, learners can access a range of courses and labs, covering foundational concepts, advanced AI engineering, and responsible AI development. The courses emphasize hands-on experience with Google Cloud tools like Vertex AI, Gemini, and Streamlit. By participating in the no-cost Google Cloud Innovators program, learners gain access to learning credits and resources to support their learning journey.

22

Google Unveils Gemini Live and AI-Powered Pixel Smartphones

机器之心jiqizhixin.com08-142778 words (12 minutes)AI score: 92 🌟🌟🌟🌟🌟
Google Unveils Gemini Live and AI-Powered Pixel Smartphones

At the recent Made by Google event, Google demonstrated its comprehensive approach to AI technology and mobile devices, highlighting its innovation capabilities in both areas. The event saw the release of Gemini Live, a mobile dialogue experience product that allows users to engage in natural, free-flowing conversations with AI. Gemini Live supports multiple natural voice options and can be integrated into various Android applications. Alongside this, Google launched a series of Pixel hardware products equipped with the new Tensor G4 chip, including the Pixel 9, Pixel 9 Pro, and Pixel 9 Pro XL. These devices offer enhanced performance and integrate multiple generative AI functions, such as image generation in Pixel Studio and AI weather reports in Pixel Weather. The release of these new products not only showcases Google's technical prowess in the AI field but also suggests a potential shift towards more intelligent and personalized mobile devices in the future.

23

I Researched 44 AI Products and Discovered the Secret to AI Application Pricing

人人都是产品经理woshipm.com08-144193 words (17 minutes)AI score: 92 🌟🌟🌟🌟🌟
I Researched 44 AI Products and Discovered the Secret to AI Application Pricing

Written by Palle Broe, a pricing strategy expert with experience at Uber and Templafy, this article explores the commercialization of AI functions through the pricing strategies of 44 native AI applications. It delves into both direct and indirect monetization. Direct monetization involves charging directly for AI functions or increasing product prices, while indirect monetization integrates AI functions into existing products without altering prices. The article highlights that most companies favor direct monetization, as it provides a clearer understanding of user willingness to pay and the cost structure of AI functions. Beyond analyzing existing strategies, the article proposes new pricing models and suggestions, offering valuable insights for tech companies and entrepreneurs seeking to optimize their pricing strategies.

24

When Words Cannot Describe: Designing For AI Beyond Conversational Interfaces

UX Magazineuxmag.com12-264984 words (20 minutes)AI score: 91 🌟🌟🌟🌟🌟
When Words Cannot Describe: Designing For AI Beyond Conversational Interfaces

The advancement of artificial intelligence is propelling user interface design evolution, shifting from graphical user interfaces (GUIs) towards more intuitive conversational interfaces. However, conversational interfaces are not a panacea for all interaction scenarios and have inherent limitations. While Generative Pre-trained Transformers (GPTs) enhance conversational interface performance through pattern recognition and data processing, they still face practical application challenges. Interface design should revisit fundamental human-computer interaction principles, such as discoverability and system status visibility, to ensure a coherent and effective user experience.

25

OpenAI Invests, Major Tech Company Executives Join, Children's Companionship Becomes the Next Big Thing in AI Applications

Founder Parkmp.weixin.qq.com08-155152 words (21 minutes)AI score: 93 🌟🌟🌟🌟🌟
OpenAI Invests, Major Tech Company Executives Join, Children's Companionship Becomes the Next Big Thing in AI Applications

The AI children's companionship market holds immense potential. The global toy market reached $183 billion in 2023 and continues to grow. Children are naturally the best user group for AI, accepting new interaction methods and having strong emotional companionship needs.

Hardware and multimodal technology are the mainstream paths for product implementation in this field. Hardware carries emotional value, and multimodal technologies (such as voice interaction) are crucial in children's companionship scenarios. Generative speech synthesis technology has made significant improvements in emotional intelligence, non-contentful responses, and low latency.

The article showcases five AI children's companionship startup projects: Heeyo (family game generator), Zoetic (emotionally rich electronic owl), Yueran Innovation - BubblePal (make toys talk), FoloToy - Fofo (toy that mimics parent's voice), Amazon - Echo Pop Kids (smart speaker with chat history access).

26

UX for Agents, Part 3: Spreadsheet, Generative, and Collaborative UI/UX

LangChain Blogblog.langchain.dev08-10862 words (4 minutes)AI score: 92 🌟🌟🌟🌟🌟

This post focuses on three emerging UI/UX paradigms for AI agents: spreadsheet, generative, and collaborative interfaces. The spreadsheet interface offers an intuitive and user-friendly approach to handle batch workloads, enabling simultaneous interaction with multiple agents. Generative interfaces allow agents to create raw display components, providing full control but potentially varying in quality. Collaborative interfaces facilitate cooperation between humans and agents, similar to Google Docs, necessitating mechanisms for merging concurrent changes and summarizing agent contributions.

27

20 Million Users, Gamma Founder: Presentations Are a Pain Point, But Good Products Can Solve Them

Founder Parkmp.weixin.qq.com08-1314923 words (60 minutes)AI score: 92 🌟🌟🌟🌟🌟

Gamma founders Grant Lee and Jon Noronha shared their journey from startup to rapid growth, highlighting how AI technology transformed product experience and user engagement. Founded in 2020, Gamma quickly expanded from its initial 20,000 test users to 20 million users by solving the pain point of presentation creation. The introduction of AI functionality significantly improved user work efficiency and creativity, and through user feedback, the product was continuously iterated. Gamma's success demonstrates the powerful role of AI technology in optimizing products and driving user growth.

28

The World's Strongest AI Programmer: GPT-4o-Powered, Delivering Solutions in 84 Seconds

机器之心jiqizhixin.com08-142031 words (9 minutes)AI score: 92 🌟🌟🌟🌟🌟
The World's Strongest AI Programmer: GPT-4o-Powered, Delivering Solutions in 84 Seconds

Cosine has introduced Genie, an autonomous AI engineer powered by OpenAI's GPT-4o large language model. Genie can independently handle tasks like code writing, bug fixing, function building, code refactoring, and testing, supporting multiple programming languages. Genie achieves a remarkable score in the SWE-Bench benchmark, surpassing competitors and becoming the world's top-performing AI programmer. By mimicking human engineers' cognitive processes, this tool enhances programming efficiency while ensuring code security. Cosine plans to expand its model portfolio and integrate it into the open-source community, further broadening its product's reach and impact.

29

Tencent Hunyuan Text-to-Image Open Source Model Launches Three New ControlNet Plugins for Precise Image Control

腾讯混元mp.weixin.qq.com08-152144 words (9 minutes)AI score: 91 🌟🌟🌟🌟🌟
Tencent Hunyuan Text-to-Image Open Source Model Launches Three New ControlNet Plugins for Precise Image Control

Tencent Hunyuan Text-to-Image Open Source Large Model (HunyuanDiT) has released three new ControlNet plugins, including tile (High-Resolution Upscaling), inpainting (Image Restoration and Expansion), and lineart (Line Art Generation). These plugins, along with previous official plugins, form a powerful ControlNet matrix, covering fields such as art, creativity, architecture, and photography, greatly enhancing the precision and flexibility of image generation and editing.

30

Community Contribution | Open-Source AI Video Tool, You Just Need to Be the Director, Crafted by Hugging Face Engineers

Hugging Facemp.weixin.qq.com08-132022 words (9 minutes)AI score: 91 🌟🌟🌟🌟🌟
Community Contribution | Open-Source AI Video Tool, You Just Need to Be the Director, Crafted by Hugging Face Engineers

Clapper is an open-source AI video tool designed to simplify the video production process through the integration of generative AI technology. Users do not need to directly edit video and audio file sequences but can create videos by adjusting abstract concepts such as characters, locations, and weather. Developed by Julian Bilcke, an AI frontend engineer at Hugging Face, Clapper's design philosophy is to enable anyone to create videos using AI through an interactive, iterative, and intuitive process without external tools or professional skills.

Clapper has already integrated a large model that can convert any text into a timeline. On GitHub, Clapper has garnered over 1100 stars, making it popular among developers and users.

31

Viral Sharp-tongued AI Earns $28,000 Per Hour! 36 New Users Per Minute, Exploding Globally Just by Changing a Prompt

量子位qbitai.com08-112929 words (12 minutes)AI score: 92 🌟🌟🌟🌟🌟
Viral Sharp-tongued AI Earns $28,000 Per Hour! 36 New Users Per Minute, Exploding Globally Just by Changing a Prompt
  1. The 'Sharp-tongued AI' Twitter app leveraged the advantages of Natural Language Processing by modifying a single prompt, enabling multi-language support and rapid global spread.
  2. Built on the Wordware App Builder, the app lowered the technical barrier, allowing non-technical users to easily create complex AI applications.
  3. Developers encouraged community participation and innovation by open-sourcing the code and prompts, driving continuous development of the app.
  4. The app adopted a flexible business model, adjusting pricing and payment strategies based on user growth to maximize revenue.
  5. By adjusting prices according to regional purchasing power, the app successfully covered the global market.
32

Found means fixed: Secure code more than three times faster with Copilot Autofix

The GitHub Bloggithub.blog08-141092 words (5 minutes)AI score: 91 🌟🌟🌟🌟🌟
Found means fixed: Secure code more than three times faster with Copilot Autofix

The article from The GitHub Blog announces the general availability of Copilot Autofix, an AI-driven feature within GitHub Advanced Security (GHAS). This tool addresses the challenge of fixing code vulnerabilities by providing automated remediation suggestions, thereby accelerating the process significantly. During its public beta, Copilot Autofix demonstrated that developers could fix vulnerabilities over three times faster than manual methods. The tool leverages CodeQL, GPT-4o, and a combination of heuristics and GitHub Copilot APIs to generate accurate and effective code suggestions. It is particularly effective in reducing the time spent on common vulnerabilities like SQL injection and cross-site scripting. Additionally, Copilot Autofix aids in managing security debt by generating fixes for existing vulnerabilities, and GitHub plans to extend it to open-source projects, enhancing security across the ecosystem.

33

Dialogue with AI Education Practitioners: How AI Solves the Problem of Personalized Teaching?

硅星人Promp.weixin.qq.com08-156986 words (28 minutes)AI score: 90 🌟🌟🌟🌟
Dialogue with AI Education Practitioners: How AI Solves the Problem of Personalized Teaching?

AI technology is rapidly transforming the education sector, providing personalized guidance and intelligent assisted learning to effectively solve personalized teaching challenges. AI-Powered Learning Machines, for example, generate interactive learning materials in real-time to help students understand classroom content. These machines differentiate from traditional self-learning products, filling critical learning scenario gaps. AI technology reduces the cost of short video marketing, promoting innovation in educational product marketing. The application of AI technology in education not only enhances learning efficiency but also achieves educational equity, benefiting more students.

34

AI Application Enterprise Landing Methodology: Implementing Financial Sharing AI Audit Project (Part 2)

人人都是产品经理woshipm.com08-125810 words (24 minutes)AI score: 91 🌟🌟🌟🌟🌟
AI Application Enterprise Landing Methodology: Implementing Financial Sharing AI Audit Project (Part 2)

This article is the second part of the 'AI Application Enterprise Landing Methodology' series. The author uses the AI audit project as an example to elaborate on the five-step methodology for implementing AI in enterprises. The article first points out the common pain points of enterprise AI application, including finding landing scenarios, evaluating input-output ratios, understanding AI technology, ensuring data security, and successfully replicating experiences. Then, it focuses on the third step, 'process design and product design', including AI cost reduction under audit process design and prototype design based on process analysis and ROI, emphasizing the importance of cost control in the product design stage. Additionally, the article introduces strategies for rapid landing and comprehensive promotion, as well as prospects for AI future development.

35

“One Year of Entrepreneurship, Three Years of Human Experience”: Li Mu Reflects on BosonAI's First Year

AI前线mp.weixin.qq.com08-155343 words (22 minutes)AI score: 92 🌟🌟🌟🌟🌟

This article is Li Mu's retrospective on the first year of founding BosonAI. He recounts his initial motivation for entrepreneurship, sharing insights on company naming, fundraising, technology development, and exploring business models. Li Mu describes how he led his team to overcome technical hurdles with limited resources, ultimately creating a customized model that surpasses GPT4 in specific domains and achieving the company's first-year breakeven. He also delves into his evolving understanding of the four stages of large language model development and his vision for the future of AI as 'human-accompanying intelligent bodies'.

36

30,000-Character Roundtable Record: The Rise of AI, the Future of Journalism|Midsummer Dialogue

腾讯科技mp.weixin.qq.com08-1330064 words (121 minutes)AI score: 93 🌟🌟🌟🌟🌟
30,000-Character Roundtable Record: The Rise of AI, the Future of Journalism|Midsummer Dialogue

This article, part of the 'Midsummer Dialogue' program, delves into the application of AI technology within the journalism industry and its impact on media forms, content styles, and user relationships. The article highlights that AI technology, especially LLMs and AIGC, is reshaping the content forms, distribution channels, and interaction modes of media. The development of multimodal and spatial intelligence will redefine the presentation of information and media, influencing content creation and user access. Meanwhile, traditional media faces the challenge of balancing existing and emerging businesses during the transformation process, and needs to optimize top-level design and organizational management to adapt to new technological trends. Furthermore, the article discusses the limitations of recommendation algorithms, the future development trend of AI technology, and the impact of the technological bubble period on the industry, emphasizing the importance of upholding core values during technological changes.

37

Interview with Wang Hua: AI Has a 50% Chance of Creating Ten Times the Opportunity of the Mobile Internet

42章经mp.weixin.qq.com08-115797 words (24 minutes)AI score: 92 🌟🌟🌟🌟🌟

Wang Hua is an investor with foresight, who started participating in the establishment of Innovation Works in 2009 and early on saw the investment opportunities in the mobile internet. In this interview, Wang Hua compares AI with the mobile internet, discussing the opportunities and evolution path of AI development, as well as the issues faced by AI and the primary market. He points out that the development of AI may go through multiple stages from B2B direction to productivity tools, and then to social and entertainment products. Wang Hua believes that although AI initially gained popularity beyond its proper stage, its actual technical maturity is not yet at the level of 2010. He predicts that if AI can achieve complex task automation, it will be ten times the opportunity of the mobile internet. Wang Hua holds an optimistic view of the future of AI, believing that although the current attitude towards AI has become pessimistic again, this is just a temporary cooling down, similar to the stages the mobile internet has gone through.

38

Zhang Peng's Dialogue with Xia Yongfeng: AI Hardware Lasting Over 5 Hours Can Stay in the Game

Founder Parkmp.weixin.qq.com08-1216592 words (67 minutes)AI score: 92 🌟🌟🌟🌟🌟
Zhang Peng's Dialogue with Xia Yongfeng: AI Hardware Lasting Over 5 Hours Can Stay in the Game

This article captures a conversation between Hive Technology founder Xia Yongfeng and Geek Park founder Zhang Peng about the evolving landscape of AI hardware.

  • Xia Yongfeng believes AI glasses will replace smartphones as the next generation of smart terminals, experiencing explosive growth in the next 3-4 years and eventually replacing traditional glasses.
  • He emphasizes that AI hardware design should prioritize long-term wearability and identify usage scenarios beyond existing devices like smartphones and laptops.
  • AI audio glasses are Hive Technology's current focus, emphasizing comfort for extended wear and AI functionality. They plan to integrate more sensors and AI applications in the future, such as AI notification broadcasting and AI short audio content generation.
  • The article also explores the competitive AI hardware market, technological trends, and challenges faced by startups. It suggests that future market competition will be intense, requiring teams with strong resource integration capabilities, a deep understanding of AI and hardware, and efficient organizational structures.
39

A 30,000-Word Roundtable Discussion: 10 Key Questions about Embodied Intelligence | Summer Solstice Talk

腾讯科技mp.weixin.qq.com08-1231031 words (125 minutes)AI score: 93 🌟🌟🌟🌟🌟
A 30,000-Word Roundtable Discussion: 10 Key Questions about Embodied Intelligence | Summer Solstice Talk

The 'Summer Solstice Talk' program features experts discussing various aspects of embodied intelligence, including its definition, differences from traditional AI, application challenges in home and industrial settings, and commercialization prospects. Embodied intelligence is defined as equipping robots with bodily intelligence, enabling them to perform tasks in the physical world and enhance their intelligence through interaction. This emphasizes its execution, growth, and personalized service capabilities. The article also explores the challenges and difficulties of commercializing embodied intelligence in home scenarios, as well as its core development bottlenecks and future breakthrough directions. For instance, the program showcases how robots can complete household tasks through imitation and reinforcement learning, but also highlights current limitations in robotics technology regarding generalization ability and safety. Experts believe that the development of embodied intelligence requires robust data support, reduced hardware costs, and further algorithmic advancements to truly reach widespread adoption.

40

Former Google CEO Eric Schmidt's Latest Thoughts on AI Rise, Global Competition, and Technological Evolution - A 10,000-Character Full Text (with Video)

Web3天空之城mp.weixin.qq.com08-1513095 words (53 minutes)AI score: 90 🌟🌟🌟🌟

Former Google CEO Eric Schmidt shared his insights on the future development of artificial intelligence, global technological competition, and the impact of AI on society during a Stanford classroom visit. He predicts that context window expansion, AI agents, and text-to-operation combinations will bring about revolutionary breakthroughs in the next one to two years, with far-reaching influence exceeding social media. Schmidt believes that the United States and China will lead the AI domain, but the US needs to maintain massive investments and strengthen cooperation with allies to maintain its competitive advantage. He also explores the potential impact of AI on the labor market, software development models, and national security, emphasizing the importance of policy regulation and ethical standards. Schmidt expresses concerns about the rapid development of AI technology, warning that massive investments may lead to technological monopolization and social inequality, requiring global cooperation to address challenges.

41

Sequoia Capital Managing Partner David Cahn's August Interview: 30,000-Word Complete Edition (with Video)

Web3天空之城mp.weixin.qq.com08-1428180 words (113 minutes)AI score: 91 🌟🌟🌟🌟🌟
Sequoia Capital Managing Partner David Cahn's August Interview: 30,000-Word Complete Edition (with Video)

Sequoia Capital Managing Partner David Cahn explored multiple key aspects of the artificial intelligence industry in the interview, including the importance of data centers, the strategic significance of capital expenditure, the challenges and opportunities of venture capital, and the profound impact of artificial intelligence on society. He highlighted the core position of data centers in the new industrial revolution and the necessity of capital expenditure in maintaining technological leadership. Additionally, Cahn discussed the potential issues of power concentration and oligopoly, as well as the challenges of data center construction and model efficiency. He also mentioned the application of artificial intelligence in software companies, pricing power, vertical integration, and the development strategies of large technology companies in the AI field. Finally, Cahn explored the competitive landscape of the artificial intelligence field, particularly the differences between large and small companies, and the roles of data, computing, and algorithms in AI development.

42

C.AI's Predicament: A Tale of Technological Promise and Product Shortcomings

极客公园mp.weixin.qq.com08-1113959 words (56 minutes)AI score: 91 🌟🌟🌟🌟🌟
C.AI's Predicament: A Tale of Technological Promise and Product Shortcomings

C.AI, a pioneer in the AI chatbot field, rapidly amassed a large user base thanks to its unique technology and products. It boasted 6 million daily active users with an average session duration of 2 hours. However, its high operating costs and the founder's unwavering pursuit of AGI led to commercialization challenges. This ultimately resulted in a partnership with Google, with part of the C.AI team joining Google and Google providing substantial returns to C.AI's investors. This acquisition signifies not only Google's desire for top AI talent but also its strategic move to revamp its search and advertising business in response to the AI revolution. C.AI's case has sparked in-depth discussions within the industry about the commercialization of AI products, cost control, model selection, and the application of AI technology in fostering emotional engagement and content creation.